VR/AR培训-高端面授VR/AR培训机构
云和教育:云和数据集团高端IT职业教育品牌
  • 华为
    授权培训中心
  • 腾讯云
    一级认证培训中心
  • 百度营销大学
    豫陕深授权运营中心
  • Oracle甲骨文
    OAEP中心
  • Microsoft Azure
    微软云合作伙伴
  • Unity公司
    战略合作伙伴
  • 普华基础软件
    战略合作伙伴
  • 新开普(股票代码300248)
    旗下丹诚开普投资
  • 中国互联网百强企业锐之旗
    旗下锐旗资本投资

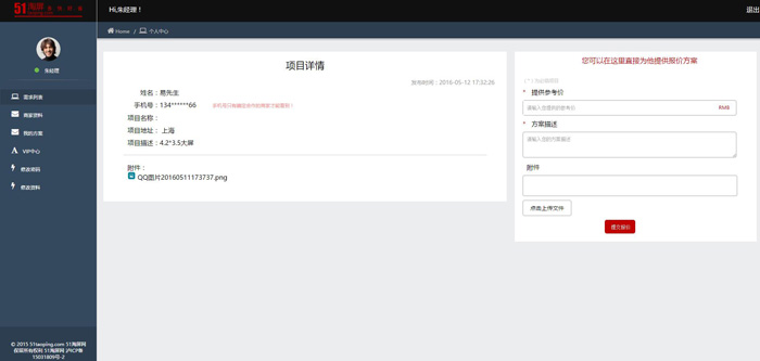
51淘屏pc后台

  • 发布时间:
    2017-07-25
  • 版权所有:
    云和教育
  • 分享:

51淘屏pc后台由云和php高薪班学员制作或仿做,未经允许,禁止转载或使用。

51淘屏pc后台-云和php学员作品

51淘屏pc后台包含需求列表、商家资料、我的方案、VIP中心、修改密码、修改资料6个部分,采用蓝白配色,清晰大气。左上角有logo、左下角带版权信息,中间为正文操作,支持上传附件。本页面说明云和php培训班这位学员具有较高技术水平,学php就选云和php培训班。